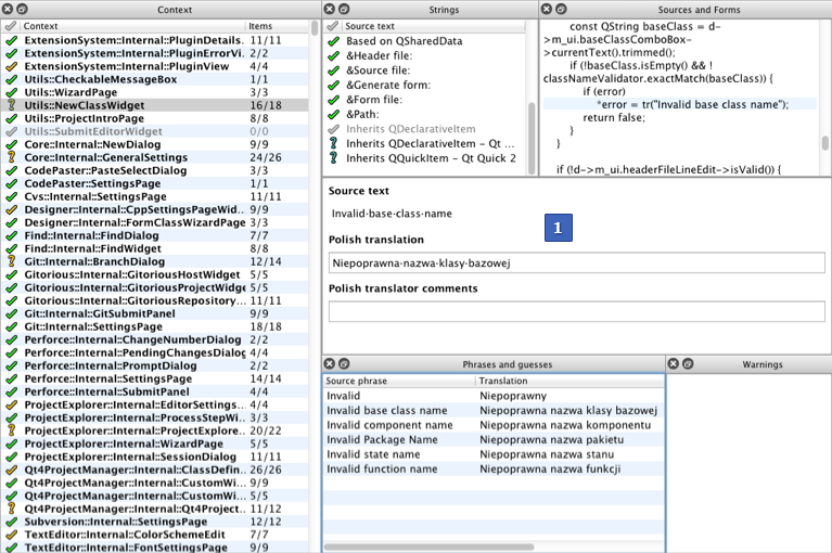
Qt Linguist 用户界面

The Qt Linguist main window contains a menu bar and the following views:

  • 上下文 ( F6 ) lists translation contexts.
  • 字符串 ( F7 ) lists translatable strings in the selected context.
  • Sources and Forms ( F9 ) displays the selected string in the source code.
  • Translation area displays the selected string and enables you to enter a translation for it.
  • Phrases and guesses ( F10 ) lists possible translations for the current string.
  • Warnings ( F8 ) lists translated strings that fail validation tests.

{Qt Linguist UI}

The translation area (1) is always visible. To show or hide the other views, select View > 视图 , or use keyboard shortcuts. You can drag the views by their title bars and arrange them around the translation area or even outside the main window.